Descripción del problema
El Ministerio de Educación ha encargado a BK Programación que desarrolle una plataforma de aprendizaje electrónico para que los alumnos de ciclos formativos a distancia tengan acceso a los materiales y puedan comunicarse con sus profesores. Para que los chicos puedan empezar a crear los primeros diagramas de la aplicación Ada les pasa la siguiente descripción del ámbito del problema:
“Los alumnos y alumnas de Ciclos Formativos a Distancia se matriculan de varios módulos formativos al año. Los módulos formativos son impartidos por profesores y profesoras que pondrán los contenidos del módulo a disposición de los alumnos y alumnas. Para superar un módulo hay que hacer una tarea y un examen que se calificarán de uno a diez, y sacar en ambos casos una puntuación superior a cinco. Los exámenes se componen de 30 preguntas que se eligen y ordenan al azar. Las preguntas tienen un enunciado y cuatro posibles respuestas, sólo una de ellas válida. Un ciclo formativo se compone de una serie de competencias profesionales, que tienen una descripción y que, a su vez, están formadas por uno o varios módulos, que tienen un nombre, y un número de horas. Cuando un alumno o alumna supera los módulos correspondientes a una capacidad se le certifica esa capacidad. Cuando se han superado todos los módulos (y por tanto se han adquirido todas las competencias profesionales) se aprueba el ciclo. Cuando un alumno o alumna finaliza el ciclo se emite un certificado de competencias a su nombre donde aparece la descripción de las competencias que forman el ciclo y la nota media obtenida. Si un alumno o alumna no termina de cursar el ciclo completo puede pedir un certificado que acredite las competencias que sí tenga adquiridas. El alumnado y el profesorado se identifican con un alias en el sistema y se comunican a través de correo electrónico. Por motivos administrativos es necesario conocer el nombre y apellidos, dirección completa y teléfono de todas las personas que participan en el sistema, sea como profesores o como alumnos. Para el profesorado, además, se debe conocer su número de registro personal (NRP)”
Extracción de los sustantivos de la descripción del problema.
Primero subrayamos los sustantivos de la descripción del problema (sin repeticiones) y los pasamos a una tabla: (usaremos sólo alumnos y sólo profesores para simplificar el diseño)
Los alumnos de Ciclos Formativos a Distancia se matriculan de varios módulos formativos al año. Los módulos formativos son impartidos por profesores que pondrán los contenidos del módulo a disposición de los alumnos. Para superar un módulo hay que hacer una tarea y un examen que se calificarán de uno a diez, y sacar en ambos casos una puntuación superior a cinco. Los exámenes se componen de 30 preguntas que se eligen y ordenan al azar. Las preguntas tienen un enunciado y cuatro posibles respuestas, sólo una de ellas válida. Un ciclo formativo se compone de una serie de competencias profesionales, que tienen una descripción y que, a su vez, están formadas por uno o varios módulos, que tienen un nombre, y un número de horas. Al sumar las horas de un ciclo obtenemos las horas del módulo. Cuando un alumno supera los módulos correspondientes a una competencia se le certifica esa competencia. Cuando se han superado todos los módulos (y por tanto se han adquirido todas las competencias profesionales) se aprueba el ciclo. Cuando un alumno finaliza el ciclo se emite un certificado de competencias a su nombre donde aparece la descripción de las competencias que forman el ciclo y la nota media obtenida. Si un alumno no termina de cursar el ciclo completo puede pedir un certificado que acredite las competencias que si tenga adquiridas. Los alumnos y profesores se identifican con un alias en el sistema y se comunican a través de correo electrónico. Por motivos administrativos es necesario conocer el nombre y apellidos, dirección completa y teléfono de todas las personas que participan en el sistema, sea como profesores o como alumnos. Para los profesores, además, se debe conocer su número de registro personal (NRP).
Tabla de sustantivos
| Clase/objeto potencial |
Categoría |
| Alumno |
Entidad externa o rol |
| Ciclo Formativo a Distancia |
Unidad organizacional |
| Modulo Formativo |
Unidad organizacional |
| Año |
Atributo |
| Profesor |
Entidad externa o rol |
| Contenidos |
Atributo |
| Tarea |
Cosa |
| Examen |
Cosa |
| Uno |
Atributo |
| Diez |
Atributo |
| Pregunta |
Cosa |
| Enunciado |
Atributo |
| Respuesta |
Atributo |
| Competencia Profesional |
Unidad organizacional |
| Descripción |
Atributo |
| Horas |
Atributo |
| Certificado de competencias |
Cosa |
| Nombre |
Atributo |
| Nota media |
Atributo |
| Alias |
Atributo |
| Sistema |
Estructura |
| Nombre |
Atributo |
| Dirección |
Atributo |
| Teléfono |
Atributo |
| Persona |
Rol o entidad externa |
| Número de registro personal |
Atributo |
Selección de sustantivos como objetos/clases del sistema
Ahora aplicamos los criterios de selección de objetos. En este apartado es necesario destacar que aunque algunos de los sustantivos que tenemos en el anunciado podrían llegar a convertirse en clases y objetos, como los contenidos de un módulo formativo, se descartan en esta fase porque el enunciado no da suficiente información. El proceso de creación de diagramas no es inmediato, sino que está sujeto a revisiones, cambios y adaptaciones hasta tener un resultado final completo.
Tabla de elección de sustantivos como objetos o clases del sistema.
| Clase/objeto potencial |
Criterios aplicables |
| Alumno |
2,3,4 |
| Ciclo Formativo a Distancia |
1,2,3 |
| Módulo Formativo |
1,2,3 |
| Profesor |
2,3,4 |
| Tarea |
1,2,3 |
| Examen |
1,2,3 |
| Competencia Profesional |
1,2,3 |
| Pregunta |
1,2,3 |
| Certificado de competencias |
Falla 2,3 rechazado |
| Sistema |
Falla 1,2,3,4 rechazado |
| Persona |
2,3,4 |
Obtención de los atributos de los objetos.
Buscamos responder a la pregunta ¿Qué elementos (compuestos y/o simples) definen completamente al objeto en el contexto del problema actual?
Tabla de relación de las clases u objetos con sus atributos.
| Clase/objeto potencial |
Atributos |
| Alumno |
Nombre, dirección, teléfono, alias, correo electrónico. |
| Ciclo Formativo a Distancia |
Nombre, descripción, horas. |
| Módulo Formativo |
Modulo Formativo |
| Profesor |
Nombre, dirección, teléfono, alias, correo electrónico , NRP. |
| Tarea |
Descripción, calificación. |
| Examen |
Descripción, calificación. |
| Competencia Profesional |
Nombre, descripción. |
| Pregunta |
Enunciado, respuestas, respuesta válida. |
| Persona |
Nombre, dirección, teléfono, alias, correo electrónico. |
Obtención de los métodos
Buscamos o inferimos en el enunciado verbos, y actividades en general que describan el comportamiento de los objetos o modifiquen su estado.
Tabla de clases u objetos del sistema con sus posibles métodos.
| Clase/objeto potencial |
Métodos |
| Alumno |
CalcularNotaMedia() : void
emitirCertificado() : void
|
| Ciclo Formativo a Distancia |
|
| Módulo Formativo |
Matricular(Alumno : alumno) : void
asignarDuracion(horas: int) : void
|
| Profesor |
|
| Tarea |
|
| Examen |
Calificar()
añadirPregunta()
ordenarPreguntas()
crearExamen()
|
| Competencia Profesional |
|
| Pregunta |
|
| Persona |
|
Obtener relaciones
Con las clases ya extraídas y parcialmente definidas (aún faltan por añadir métodos y atributos inferidos de posteriores refinamientos y de nuestro conocimiento) podemos empezar a construir relaciones entre ellas.
Comenzaremos por las clases que hacen referencia a la estructura de los Ciclos, cada Ciclo se compone de una o más competencias profesionales, que no tienen la capacidad de existir por si mismas, es decir, la competencia no tiene sentido sin su ciclo, por lo que vamos a crear una relación entre ambas clases de composición. De igual manera una competencia profesional se compone de un conjunto de módulos formativos (1 o más) por lo que relacionaremos ambas, también mediante composición.
Un módulo formativo a su vez, contiene un examen y una tarea, que tampoco tienen sentido por si mismos, de modo que también los vamos a relacionarlos mediante composición. El examen por su parte se compone de 30 preguntas, pero éstas pueden tener sentido por si mismas, y pertenecer a diferentes exámenes, además, el hecho de eliminar un examen no va a dar lugar a que las preguntas que lo forman se borren necesariamente, si leemos con atención el enunciado, podemos deducir que las preguntas se seleccionan de un repositorio del que pueden seguir formando parte [... [Los exámenes se componen de 30 preguntas que se eligen y ordenan al azar...], así que en este caso usaremos la relación de agregación para unirlos.
Por otra parte alumnos y profesores comparten ciertas características, por necesidad del sistema, como son los datos personales, o el correo electrónico, esto induce a pensar que podemos crear una abstracción con los datos comunes, que de hecho, ya hemos obtenido del enunciado en la clase persona, que recoge las coincidencias entre alumnos y profesores y añadir una relación de herencia de la siguiente manera:
Por último queda relacionar a alumnos y profesores con los módulos formativos. Un alumno se matricula de un conjunto de módulos formativos, y un profesor puede impartir uno o varios módulos formativos.
Más concretamente, de cara a la cardinalidad, un alumno puede estar matriculado en uno o varios módulos, mientras que un módulo puede tener, uno o varios alumnos matriculados. Por su parte un profesor puede impartir uno o varios módulos, aunque un módulo es impartido por un profesor.
Éste análisis da como resultado lo siguiente:
Añadir Getters, Setters y constructores
Por último añadimos los métodos que permiten crear los objetos de las clases (constructores) así como los que permiten establecer los valores de los atributos no calculados y leerlos (getters y setters), recuerda que para tener éstos métodos completos es necesario que el atributo tenga establecido su tipo, para que sea tenido en cuenta.
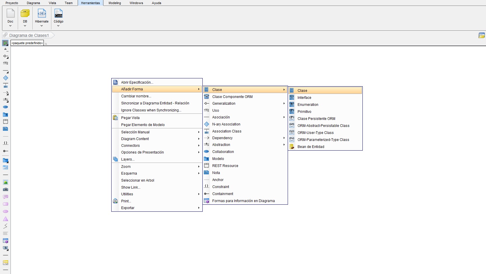
Para añadir los getters y setters en Visual Paradigm, basta con desplegar el menú contextual del atributo y seleccionar la opción Create Getter and Setter.
También hay que añadir los métodos que no se infieren de la lectura del enunciado, por ejemplo los que permiten añadir módulos a las competencias, o competencias a los ciclos. Para comprobar estos métodos puedes descargar el diagrama de clases en un proyecto VP-UML un poco más adelante.
Añadir documentación
Por último se debe rellenar la documentación de cada clase, atributo y método con una descripción de los mismos que será necesaria para la generación de informes posterior. A continuación se listan las clases con su documentación:
- Persona: Generalización para agrupar las características comunes de alumnos y profesores como personas que interactúan con el sistema. De una persona interesa conocer su nombre, dirección, teléfono, alias y correo electrónico.
- Alumno: Es un tipo de persona. Representa a las personas que se matriculan de un ciclo formativo. Un alumno puede estar matriculado durante varios años en un ciclo. Está matriculado de un ciclo siempre que está matriculado en algún módulo que forme parte del ciclo. Para aprobar un Ciclo hay que superar todos los módulos que lo componen. Para superar un módulo hay que realizar la tarea y aprobar el examen, que está compuesto de 30 preguntas de tipo test, con cuatro respuestas posibles una de las cuales es la correcta. De un alumno interesa almacenar su nota media.
- Profesor: Es un tipo de persona. Representa a las personas que imparten los módulos formativos. Evalúan las tareas que realizan los alumnos y se encargan de poner los contenidos a disposición de los alumnos. De un profesor interesa almacenar su número de registro personal.
- Ciclo Formativo a Distancia: Es uno de los núcleos centrales del sistema. Representa los estudios que se pueden realizar a distancia. Un ciclo formativo se compone de un conjunto de competencias profesionales que se componen a su vez de módulos formativos. Se aprueba un ciclo formativo cuando se adquieren todas las competencias que lo forman. De un ciclo formativos se almacena su nombre, descripción y horas totales.
- Competencia Profesional: Representan el conjunto de conocimientos generales que se adquieren cuando se completa un ciclo formativo. Se componen de módulos profesionales y se adquiere una competencia cuando se superan los módulos que la componen. De una competencia se almacena su descripción.
- Módulo Formativo: Unidades formativas que cursa un alumno. Un módulo formativo tiene una serie de contenidos que el alumno debe estudiar, y una tarea y un examen que el alumno debe hacer. Cuando se aprueban la tarea y el examen se supera el módulo. De un módulo se almacena su nombre, duración y contenidos.
- Tarea: Actividad relacionada con los contenidos de un módulo que debe realizar un alumno. Tiene una puntuación de uno a diez y es evaluada por el profesor. La nota se asigna a cada alumno para la matrícula del módulo al que pertenece la tarea. De una tarea se almacena su descripción.
- Examen: Conjunto de treinta preguntas que se evalúa de uno a diez. Un examen puede desordenarse y calificarse calculando cuantas preguntas son correctas.
- Pregunta: Forman los exámenes de un módulo. Se compone del enunciado y cuatro posibles respuestas de las cuales sólo una es válida.